CicekSepeti Marketplace Integration
Certainly! Here's the English translation of the provided text:
---
**Marketplace Integration: ConnectProf and ÇiçekSepeti**
A marketplace refers to a trade model where various sellers can present their own products or services under the same roof, usually through online platforms. Marketplaces host a significant virtual shopping demand with millions of daily customer visits and clicks.
By leveraging marketplaces, you can expand the reach of your products on your e-commerce site, increase sales, enhance brand visibility, gain loyal customers, and drive traffic to your online store.
ConnectProf facilitates the transfer of your products to various marketplaces through API or XML. One such integration is the ÇiçekSepeti Marketplace, which enables businesses to seamlessly work with ÇiçekSepeti while selling on their platform.
To become a seller on ÇiçekSepeti, you can apply by clicking on the "Sell on ÇiçekSepeti" section on the ÇiçekSepeti website. The application process involves submitting necessary documents and information tailored to your company's type.
ÇiçekSepeti, through this integration, allows various operations such as product loading, updating, stock-price updates, managing shipping and order processes, sending invoices, and handling returns.
**Advantages of Selling on ÇiçekSepeti:**
1. **Access to a Large Customer Base:** ÇiçekSepeti, being a major e-commerce platform, provides access to millions of customers, allowing you to showcase and sell your products to a wider audience.
2. **Brand Visibility:** The platform's popularity facilitates introducing your products to both new and existing customers, contributing to increased brand awareness.
3. **Technological Infrastructure:** ÇiçekSepeti offers a technological infrastructure that simplifies complex processes such as payment transactions, order management, security, and customer service, enabling sellers to operate more efficiently.
4. **Advertising and Marketing Services:** Sellers on ÇiçekSepeti benefit from advertising and marketing services, making it easier to promote products and boost sales.
5. **Payment Facilitation:** The platform streamlines payment processes and offers various payment options, providing customers with the flexibility to shop using different payment methods.
6. **Customer Support:** The customer service team assists both sellers and customers in resolving questions and issues.
7. **Facilitates Seller Account Management:** ÇiçekSepeti simplifies processes such as seller account management, product listing, inventory management, and order tracking, contributing to more effective business management.
**ConnectProf Integration Steps for ÇiçekSepeti:**
- **Account Connections:**
- Access the "Accounts" page on ConnectProf.
- Click on the "Add New Account (+)" button.
- Select the account type as "ÇiçekSepeti" and click "Continue."
- Enter ÇiçekSepeti API credentials and click "Continue."
- The system will direct you to a test result.



2. **Account Association:**
- After adding ÇiçekSepeti API credentials, associate the ÇiçekSepeti integration in the "Account Association" section of the admin panel.



3. **Category Mapping:**
- Map your product categories to ÇiçekSepeti categories using the "Category Mapping" section.





4. **External Export Integration Setup:**
- Access the "External Export List" in the admin panel.
- Create a new integration by clicking on "New Integration."
- Choose "ÇiçekSepeti" and complete the integration setup.



5. **General Settings:**
- Configure general settings for product transfer, category limits, integration name, and other options in the "General Settings" section.

6. **Options:**
- Define integration options, additional options, and update options in the "Options" section.

7. **Commission:**
- Add commissions based on price, brand, model, or category in the "Commission" section.

8. **Currencies:**
- Set up different currencies for product transfer in the "Currencies" section.

9. **Special Conditions:**
- Define special conditions such as package-based shipping fees, commission rates, and color and size mapping in the "Special Conditions" section.

10. **Exclusions:**
- Exclude unwanted products from being transferred to ÇiçekSepeti in the "Exclusions" section.

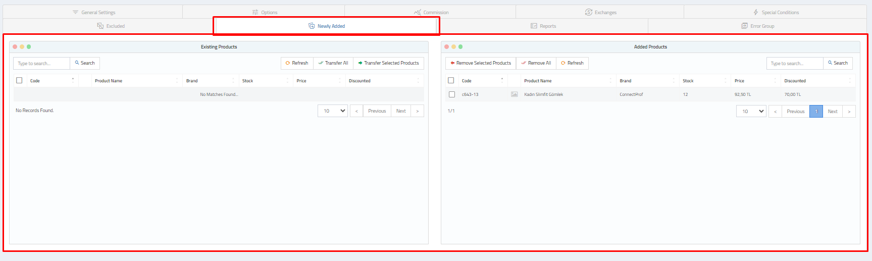
11. **New Additions:**
- Use the "New Additions" section to transfer selected products to ÇiçekSepeti.

12. **Reports:**
- Monitor product transfer reports, including added, updated, pending, and error products, in the "Reports" section.

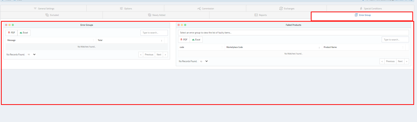
13. **Error Groups:**
- Investigate and analyze error groups and products in the "Error Groups" section.

14. **Orders:**
- Manage orders from various marketplaces, including ÇiçekSepeti, in the "Orders" section.
15. **Invoicing:**
- Streamline invoice-related processes using the "Invoicing" section.
16. **Jetofis:**
- Utilize the Jetofis feature for invoice management after creating a Jetofis account in the "Jetofis" section.
This comprehensive integration with ÇiçekSepeti through ConnectProf allows you to efficiently manage your product
listings, orders, and other essential operations, contributing to a seamless selling experience on the ÇiçekSepeti Marketplace.
---
I hope this helps! If you have any specific questions or if there's anything else you'd like to know, feel free to ask.